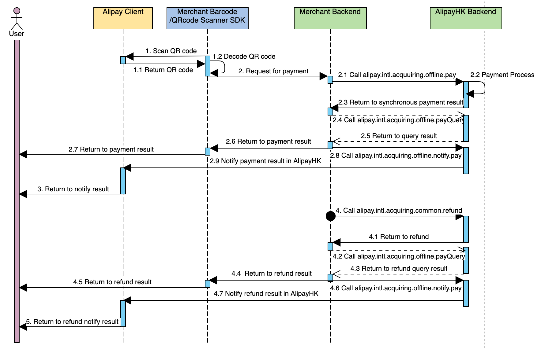
System flow

1611634695388-e3a077a8-9d54-48ff-a282-f1742b389207.png

1610676139470-e2d5b88d-dd8e-4bc1-b088-7cf13808982e.png