AlipayHKAlipayHKDOCS
Go to Homepage
Add-on purchase
Introduction
Disclaimer
User Flow
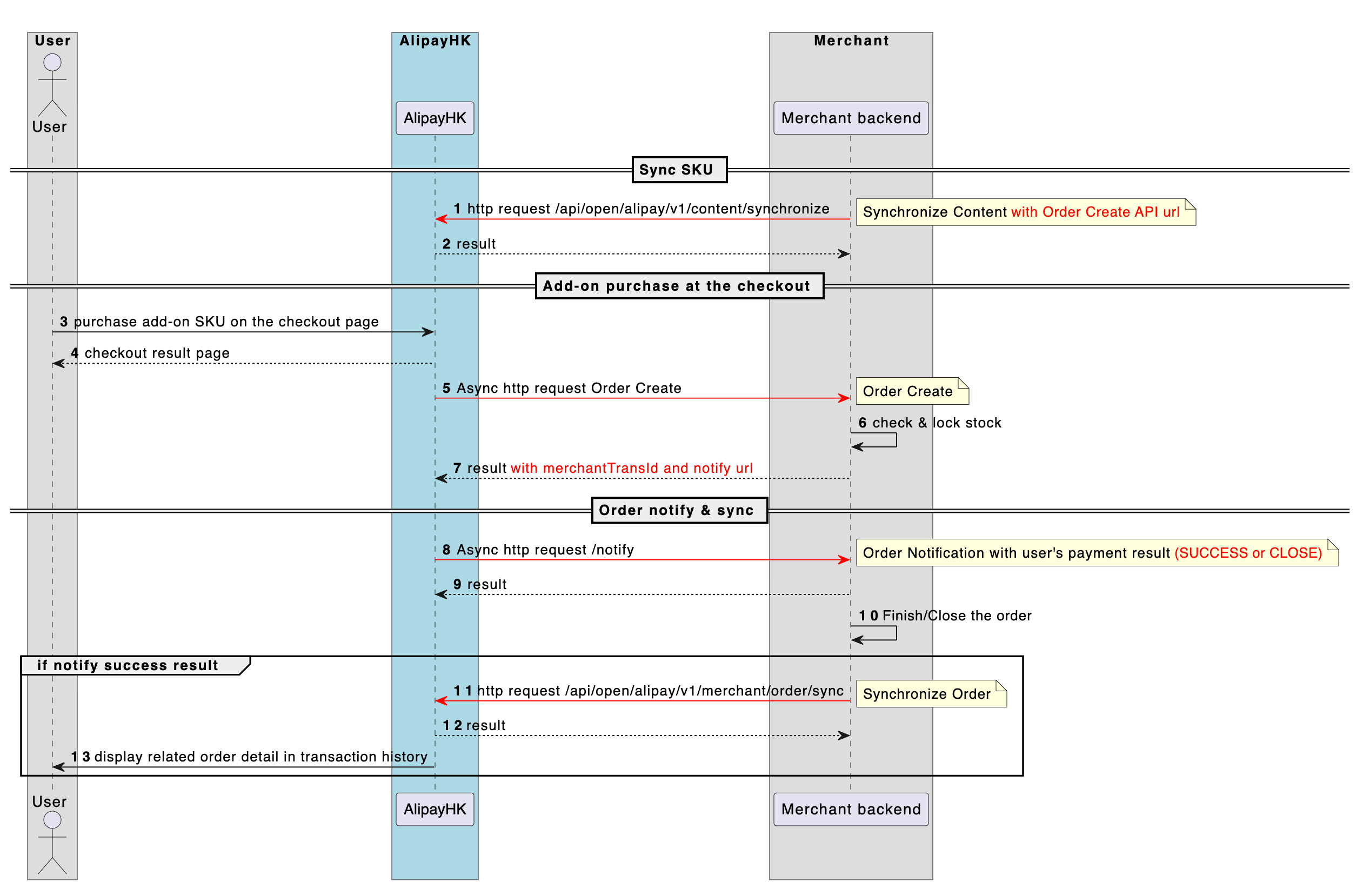
System Flow
API Fundamentals
API

System Flow

2025-08-15 03:49

image.png

API list

  • Synchronize Content
  • Order Create
  • Order Notification
  • Synchronize Order